Project

General

Profile

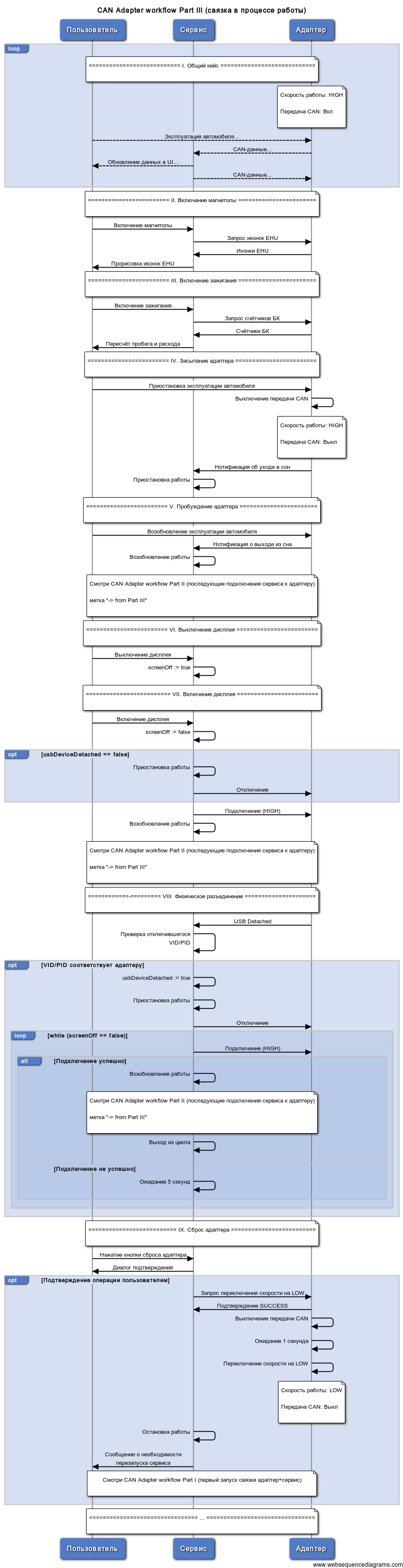
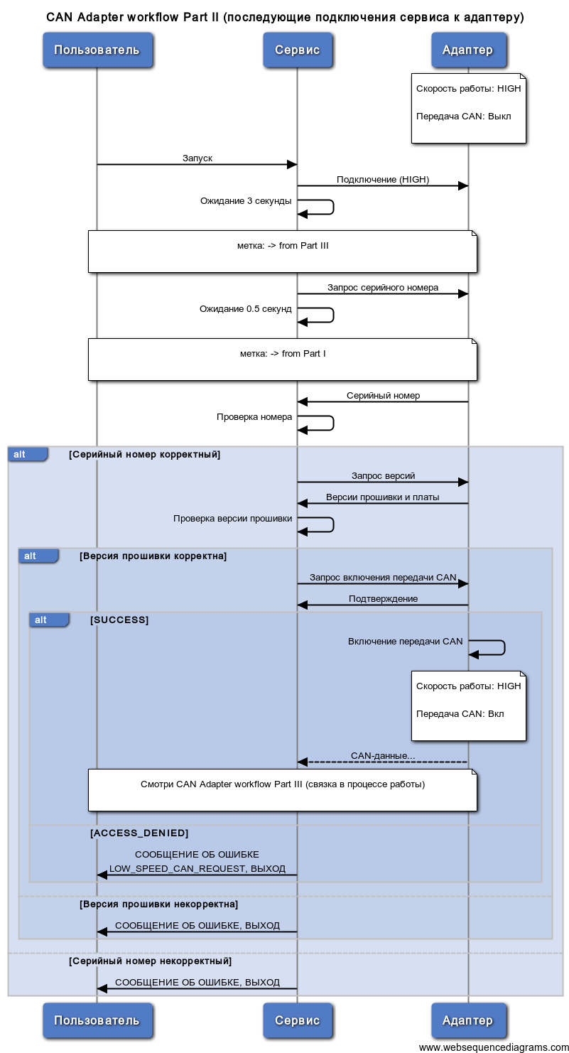
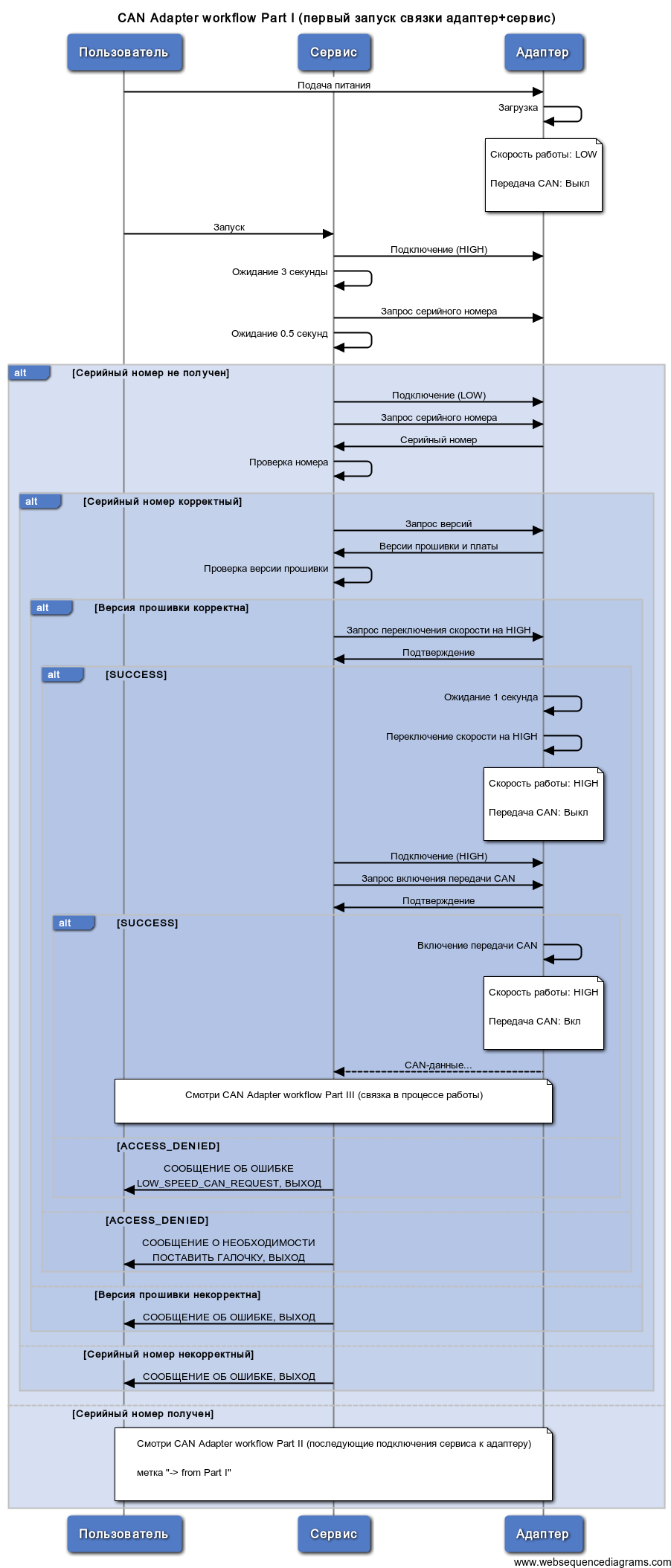
Диаграммы взаимодействия адаптера и сервиса

Текстовое описание частей I и II

Часть I

Часть II

Часть III

Файлы для скачивания:

locked

Also available in: PDF HTML TXT